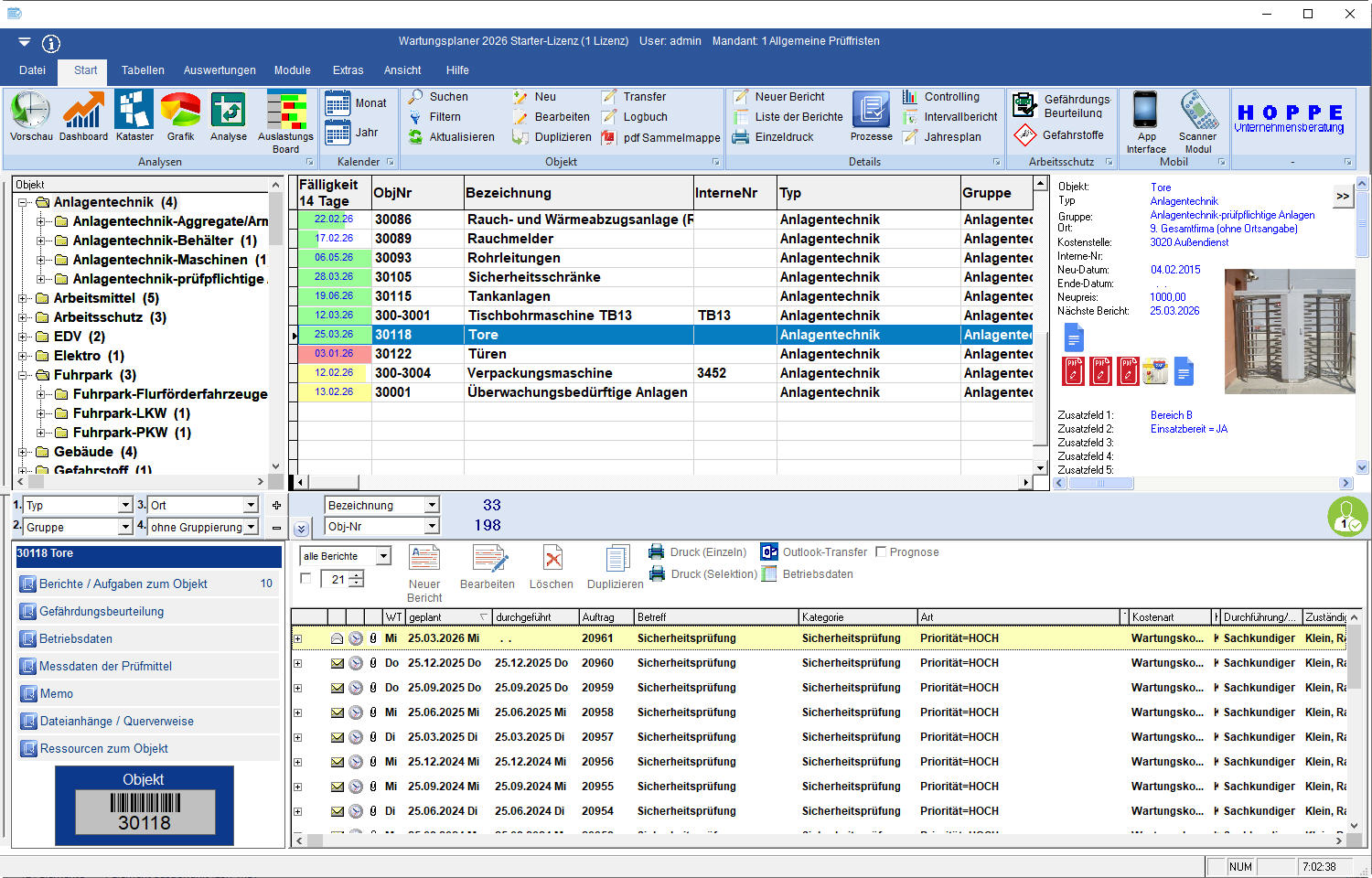
Wartungsplaner - Digital und übersichtlich statt viel Papierkram
Die Pharmaindustrie steht vor besonderen Herausforderungen: Sie unterliegt strengsten regulatorischen Anforderungen, die Produktionsanlagen müssen höchste Verfügbarkeiten gewährleisten, und ungeplante Ausfälle können nicht nur wirtschaftliche Schäden, sondern auch erhebliche Risiken für Patienten und Verbraucher bedeuten. In diesem anspruchsvollen Umfeld ist ein professionelles Instandhaltungs- und Wartungsmanagement unerlässlich.
Der Wartungsplaner ist eine Softwarelösung zur Planung und Verwaltung von Wartung und Instandhaltung in der Pharmaindustrie, inklusive branchenspezifischer Anforderungen wie Compliance, Dokumentation und Audit-Bereitschaft:

Ein zentraler Erfolgsfaktor ist dabei die Einhaltung gesetzlicher Prüffristen. Diese betreffen insbesondere Anlagen und Betriebsmittel, die für die Arzneimittelproduktion sicherheitsrelevant sind – von der Lüftungstechnik über Reinräume bis hin zu Druckbehältern oder Laborgeräten. Versäumte Prüfungen können zu Produktionsstillständen, behördlichen Sanktionen oder im schlimmsten Fall zur Gefährdung der Produktqualität führen.
Hier setzt der Wartungsplaner der Hoppe Unternehmensberatung an:
Die Software unterstützt Pharmaunternehmen dabei, alle Prüffristen systematisch zu überwachen und fristgerecht umzusetzen. Automatische Erinnerungen und eine lückenlose Dokumentation sorgen für rechtssichere Prozesse und erleichtern Audits sowie Inspektionen.
Sicherung der Anlagenverfügbarkeit
Ein weiteres zentrales Ziel ist die Sicherung der Anlagenverfügbarkeit. Gerade in der Pharmaindustrie, wo Produktionslinien oft kontinuierlich laufen und nur begrenzt ausweichbare Kapazitäten bestehen, kann jeder ungeplante Ausfall erhebliche Auswirkungen haben. Der Wartungsplaner hilft, durch konsequente vorbeugende Wartung die Ausfallsicherheit zu erhöhen. Wiederkehrende Wartungsmaßnahmen, Inspektionen und Kalibrierungen können strukturiert geplant und ausgeführt werden – angepasst an die spezifischen Anforderungen jeder Anlage.
Die mobile App erhöht die Transparenz und Effizienz in der Instandhaltung
Besonders praxisnah zeigt sich das System durch die mobile App, die zum Wartungsplaner gehört. Wartungstechniker können vor Ort – etwa im Reinraum oder in schwer zugänglichen Bereichen – direkt auf Aufgaben, Prüfpunkte und Historien zugreifen. Ergebnisse von Prüfungen oder durchgeführte Maßnahmen lassen sich in Echtzeit erfassen. Das reduziert nicht nur den Dokumentationsaufwand, sondern erhöht auch die Transparenz und Effizienz in der Instandhaltung.
Zentrale Datenhaltung und eine strukturierte Übersicht aller Wartungsobjekte
Ein weiterer Vorteil: Die Software ermöglicht eine zentrale Datenhaltung und eine strukturierte Übersicht aller Wartungsobjekte, inklusive ihrer Historie. Dies schafft eine solide Datenbasis für Predictive Maintenance-Ansätze und unterstützt fundierte Investitionsentscheidungen, z. B. bei der Modernisierung von Anlagen oder dem Austausch kritischer Komponenten.
Fazit:
Die Pharmaindustrie ist auf ein hochverfügbares, sicheres und normkonformes Produktionsumfeld angewiesen. Mit dem Wartungsplaner der Hoppe Unternehmensberatung lassen sich gesetzliche Vorgaben erfüllen, Ausfallrisiken minimieren und Instandhaltungsprozesse effizient steuern – digital, mobil und zukunftssicher.
Besonderheiten des Wartungsplaners der Hoppe Unternehmensberatung
Kostenloses Infopaket und weitere Informationen zum Wartungsplaner:

Wartungsplanung, Störungs- und Massnahmen-Dokumentation vollständig digital.
Mobile Erfassung, revisionssichere Aufzeichnung aller Wartungen und Inspektionen.
Wartungs-, Ticket- und Aufgabenmanagement

Ein zentraler Erfolgsfaktor ist dabei die Einhaltung gesetzlicher Prüffristen. Diese betreffen insbesondere Anlagen und Betriebsmittel, die für die Arzneimittelproduktion sicherheitsrelevant sind – von der Lüftungstechnik über Reinräume bis hin zu Druckbehältern oder Laborgeräten. Versäumte Prüfungen können zu Produktionsstillständen, behördlichen Sanktionen oder im schlimmsten Fall zur Gefährdung der Produktqualität führen.
Hier setzt der Wartungsplaner der Hoppe Unternehmensberatung an:
Die Software unterstützt Pharmaunternehmen dabei, alle Prüffristen systematisch zu überwachen und fristgerecht umzusetzen. Automatische Erinnerungen und eine lückenlose Dokumentation sorgen für rechtssichere Prozesse und erleichtern Audits sowie Inspektionen.
Sicherung der Anlagenverfügbarkeit
Ein weiteres zentrales Ziel ist die Sicherung der Anlagenverfügbarkeit. Gerade in der Pharmaindustrie, wo Produktionslinien oft kontinuierlich laufen und nur begrenzt ausweichbare Kapazitäten bestehen, kann jeder ungeplante Ausfall erhebliche Auswirkungen haben. Der Wartungsplaner hilft, durch konsequente vorbeugende Wartung die Ausfallsicherheit zu erhöhen. Wiederkehrende Wartungsmaßnahmen, Inspektionen und Kalibrierungen können strukturiert geplant und ausgeführt werden – angepasst an die spezifischen Anforderungen jeder Anlage.
Die mobile App erhöht die Transparenz und Effizienz in der Instandhaltung
Besonders praxisnah zeigt sich das System durch die mobile App, die zum Wartungsplaner gehört. Wartungstechniker können vor Ort – etwa im Reinraum oder in schwer zugänglichen Bereichen – direkt auf Aufgaben, Prüfpunkte und Historien zugreifen. Ergebnisse von Prüfungen oder durchgeführte Maßnahmen lassen sich in Echtzeit erfassen. Das reduziert nicht nur den Dokumentationsaufwand, sondern erhöht auch die Transparenz und Effizienz in der Instandhaltung.
Zentrale Datenhaltung und eine strukturierte Übersicht aller Wartungsobjekte
Ein weiterer Vorteil: Die Software ermöglicht eine zentrale Datenhaltung und eine strukturierte Übersicht aller Wartungsobjekte, inklusive ihrer Historie. Dies schafft eine solide Datenbasis für Predictive Maintenance-Ansätze und unterstützt fundierte Investitionsentscheidungen, z. B. bei der Modernisierung von Anlagen oder dem Austausch kritischer Komponenten.
Fazit:
Die Pharmaindustrie ist auf ein hochverfügbares, sicheres und normkonformes Produktionsumfeld angewiesen. Mit dem Wartungsplaner der Hoppe Unternehmensberatung lassen sich gesetzliche Vorgaben erfüllen, Ausfallrisiken minimieren und Instandhaltungsprozesse effizient steuern – digital, mobil und zukunftssicher.
Besonderheiten des Wartungsplaners der Hoppe Unternehmensberatung
Kostenloses Infopaket und weitere Informationen zum Wartungsplaner:

Wartungsplanung, Störungs- und Massnahmen-Dokumentation vollständig digital.
Mobile Erfassung, revisionssichere Aufzeichnung aller Wartungen und Inspektionen.
Wartungs-, Ticket- und Aufgabenmanagement
|
Herr Ulrich Hoppe info@Hoppe-Net.de +49 (0) 6104/65327 |
|
|
|
|
Frau Elke May presse@Hoppe-net.de +49 (0) 6104/65327 |
|
|
|
|
Herr Stefan Lang info@Hoppe-net.de +49 (0) 6104 / 65327 |
|
|
|
|
Ulrich Hoppe info@Inventarsoftwar... +49 (0) 6104 / 65327 |
|
|
|
|
Herr Ulrich Hoppe info@Hoppe-Net.de +49 (0) 6104/65327 |
|
|
|
|
Frau Elke May presse@Hoppe-net.de +49 (0) 6104/65327 |
|
|
|
|
Herr Stefan Lang info@Hoppe-net.de +49 (0) 6104 / 65327 |
|
|
|
|
Ulrich Hoppe info@Inventarsoftwar... +49 (0) 6104 / 65327 |
|
|
|
Artikel bewerten
Für den Inhalt der Pressemitteilung ist der Einsteller Ulrich Hoppe (+49 (0) 6104 / 65327) verantwortlich.
Keywords
Pharmaindustrie , Wartungsplaner , Wart...
Mit Pressemitteilungen sichtbarer bei Google.
39,- € zzgl. MwSt.
Dortmund, 19.02.2026 - Wenn Pflege nötig wird, möchten die meisten Menschen eines vor allem: zu Hause in ihrer vertrauten Umgebung bleiben. Genau hier setzt der ... | mehr
Mit Anfang 40 stehen viele Frauen vor einer entscheidenden Frage: Gibt es noch eine realistische Chance, mit den eigenen Eizellen schwanger zu werden? Die Antwort ... | mehr
Bern im Februar 2026 - In einer Zeit, in der chronische Beschwerden, Stressbelastung und psychosomatische Erkrankungen zunehmen, wächst das Interesse an medizinischen Ansätzen, die den ... | mehr